#F5F5F5

Excel hilft dir, Daten strukturiert zu erfassen, Teilnehmerlisten zu erstellen oder interne Checklisten effizient zu organisieren. Du kannst in wenigen Schritten ein benutzerfreundliches Formular in Excel erstellen, das sich leicht ausfüllen lässt und deine Arbeit deutlich vereinfacht.

Excel bietet dafür alle nötigen Werkzeuge: Textfelder, Dropdown-Listen, Kontroll- und Optionsfelder. So kannst du Daten schnell und übersichtlich sammeln – ohne zusätzliche Software.

Wenn du dein Formular teilen möchtest, kannst du es im Anschluss mit den Acrobat Onlinetools einfach in PDF umwandeln, sodass es sich auf allen Geräten problemlos nutzen lässt. So kombinierst du die Vorteile von Excel mit der einfachen Weitergabe an andere.

Warum ein Excel-Formular sinnvoll ist.

Formulare in Excel helfen dabei, Daten strukturiert zu erfassen. Sie bieten:

  • Schnelle Datenerfassung für Teams oder Teilnehmer*innen
  • Übersichtliche Darstellung von Eingaben
  • Einfache Analyse direkt in Excel
  • Flexibilität durch anpassbare Felder und Dropdowns

Besonders für interne Prozesse oder kleine Teams ist Excel ideal – die Daten lassen sich sofort weiterverarbeiten.

Schritt-für-Schritt zum Excel-Formular.

Mit dieser Anleitung erstellst du strukturiert ein Excel-Formular – von der Planung bis zur finalen Optimierung. Die einzelnen Schritte helfen dir, ein übersichtliches und funktionales Formular zu erstellen.

1. Formular strukturieren und planen.

Bevor du mit der technischen Umsetzung beginnst, lege fest, welche Daten erfasst werden sollen und welche Felder notwendig sind. Ein klar definiertes Layout erleichtert die spätere Umsetzung und sorgt für eine intuitive Nutzung.

2. Entwicklertools aktivieren.

Excel-Formulare nutzen die Entwicklertools. Diese sind standardmäßig ausgeblendet. So aktivierst du sie:

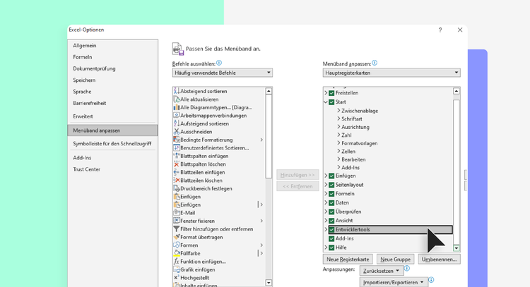
  1. Klicke auf „Datei“ > „Optionen“.
  2. Wähle „Menüband anpassen“.
  3. Setze im rechten Bereich ein Häkchen bei „Entwicklertools“.
  4. Klicke „OK“.

Die Entwicklertools erscheinen nun in der Menüleiste und geben Zugriff auf alle Formularelemente wie Textfelder, Dropdowns oder Kontrollkästchen.

Fenster mit Excel-Optionen. Links ist Menüband anpassen ausgewählt und auf der rechten Seite wurde gerade der Haken bei Entwicklertools gesetzt.

3. Formularfelder einfügen.

Nachdem die Entwicklertools aktiviert sind, kannst du Steuerelemente auf deinem Arbeitsblatt platzieren:

  1. Gehe zu „Entwicklertools“ > „Einfügen“.
  2. Wähle das gewünschte Steuerelement:
    • Textfelder für freie Eingaben
    • Dropdown-Listen für festgelegte Auswahlmöglichkeiten
    • Kontrollkästchen für Ja/Nein-Antworten
    • Optionsfelder für exklusive Auswahl innerhalb einer Gruppe
  3. Klicke auf das Arbeitsblatt, um das Element zu platzieren.
  4. Rechtsklicke auf das Steuerelement und wähle „Steuerelement formatieren“, um Einstellungen wie Zellverknüpfungen, Optionen oder Beschriftungen anzupassen.

Tipp: Viele Steuerelemente lesen Daten direkt aus den Zellen. Du kannst diese Zellen ausblenden, um das Layout sauber zu halten.

4. Bedingungen und Optionen festlegen.

Einige Steuerelemente benötigen Optionen oder Bedingungen:

  • Dropdown-Listen: Gib Werte ein, die Nutzer*innen auswählen können.
  • Optionsfelder: Bilde Gruppen, damit nur eine Auswahl pro Gruppe möglich ist.
  • Kontrollkästchen: Stelle Standardwerte wie aktiviert/deaktiviert ein.

Dies hilft, Eingaben zu standardisieren und spätere Auswertungen zu vereinfachen.

5. Formular schützen.

Damit Nutzer*innen nur die vorgesehenen Felder ausfüllen, musst du das Formular schützen:

  • Gehe auf „Datei“ > „Info“ > „Arbeitsmappe schützen“ > „Mit Passwort verschlüsseln“
  • Passwort eingeben und bestätigen
  • Optional: Nur bestimmte Bereiche freigeben, damit andere Zellen gesperrt bleiben

So bleibt das Layout geschützt und unerwünschte Änderungen werden verhindert.

6. Testen und verfeinern.

Teste dein Formular, bevor du es teilst, und führe folgende Schritte durch:

  1. Formular wie ein*e normale*r Nutzer*in ausfüllen
  2. Layout prüfen und eventuell Felder, Beschriftungen oder Optionen anpassen
  3. Änderungen speichern

Diese Schritte sind entscheidend, damit du sicher ein benutzerfreundliches Excel-Formular erstellest.

7. Layout und Design optimieren.

Ein übersichtliches Layout verbessert die Nutzerfreundlichkeit:

  • Text umbrechen, damit lange Inhalte sichtbar bleiben.
  • Zellen zusammenführen für Titel oder Gruppenüberschriften.
  • Spalten/Zeilen ausblenden, die nicht ausgefüllt werden sollen.
  • Farben, Schriftarten und Rahmen anpassen.

So wird dein Excel-Formular professionell und leicht verständlich.

Tipps für benutzerfreundliche Formulare.

Mit ein paar einfachen Tricks gestaltest du dein Excel-Formular noch angenehmer für Nutzer*innen:

  • Klare Feldbezeichnungen verwenden, damit Eingaben eindeutig sind.
  • Dropdowns und Kontrollkästchen einsetzen, um Eingabefehler zu reduzieren.
  • Formular übersichtlich halten und nur notwendige Felder anzeigen.
  • Formular vor dem Teilen testen, um Funktion und Layout zu prüfen.

Excel-Formular in PDF umwandeln.

Excel-Formulare lassen sich mit den Acrobat Onlinetools schnell und einfach in PDFs konvertieren:

  • Öffne das Onlinetool „Excel in PDF“.
  • Lade deine Excel-Datei als XLS oder XLSX hoch.
  • Die Konvertierung startet automatisch.
  • Lade das Formular als PDF herunter oder melde dich an, um es weiterzubearbeiten oder zu teilen.
So lässt sich dein Formular auf allen Geräten nutzen, ohne das Layout oder Eingabefelder verloren gehen. Wandle es bei Bedarf mit Adobe Acrobat in ein ausfüllbares PDF um. Mit dem kostenlosen PDF-Editor kannst du das Formular außerdem online bearbeiten und die PDF ausfüllen und unterschreiben lassen – so bleibt alles flexibel nutzbar.

Formulare in PDF umwandeln und mehr – mit den Acrobat Onlinetools.

Mit den Acrobat Onlinetools stehen dir viele weitere Funktionen zur Verfügung: Füge mehrere PDFs zusammen, komprimiere sie oder konvertiere sie in andere Datei- und Bildformate – alles kostenlos und direkt im Browser.

Du hast Fragen? Wir haben die Antworten.

Wie erstelle ich ein Formular in Excel?

Aktiviere zuerst die Entwicklertools und füge dann über „Einfügen“ Textfelder, Dropdowns oder Kontrollkästchen hinzu. Passe im nächsten Schritt die Optionen an, schütze das Arbeitsblatt und teste das Formular, bevor du es teilst.

Wie kann ich mein Excel-Formular sicher und einfach teilen?

Du kannst dein Formular direkt als Excel-Datei per E-Mail oder über einen Freigabelink teilen. Um Layout und Struktur zu schützen, empfiehlt es sich, das Arbeitsblatt vorher zu sichern oder das Formular zusätzlich als PDF bereitzustellen.

Kann ich die Daten aus einem Excel-Formular automatisch auswerten?

Ja, die eingegebenen Daten werden in den verknüpften Zellen der Datei gespeichert und lassen sich mit Filtern, PivotTables oder Formeln analysieren.  Eine automatische zentrale Sammlung erfolgt jedoch nur, wenn mehrere Personen in derselben Datei arbeiten, z. B. über OneDrive oder SharePoint.

Was ist besser: Excel oder PDF für Formulare?

Excel eignet sich besonders, wenn du Daten direkt weiterverarbeiten oder auswerten möchtest. Ein PDF ist ideal, wenn das Formular unverändert geteilt und auf verschiedenen Geräten ausgefüllt werden soll.

Das könnte dich auch interessieren:

Lerne, was ein ausfüllbares PDF ist und wie du interaktive Formularfelder aus Dokumenten wie Excel oder Word erstellst.

Ausfüllbares PDF erstellen

Wie du Excel-Dateien in PDFs umwandelst, ohne dass Layout, Tabellen oder Inhalte verloren gehen.

Excel in PDF umwandeln

PDF-Dateien und Dokumente mit Acrobat Sign in Web-Formulare für verschiedene Zwecke umwandeln und online bereitstellen – so geht’s.

Web-Formular erstellen

Wie elektronische Signaturen funktionieren und wie du Dokumente digital unterschreibst und verwaltest.

Elektronische Signaturen 
kennenlernen